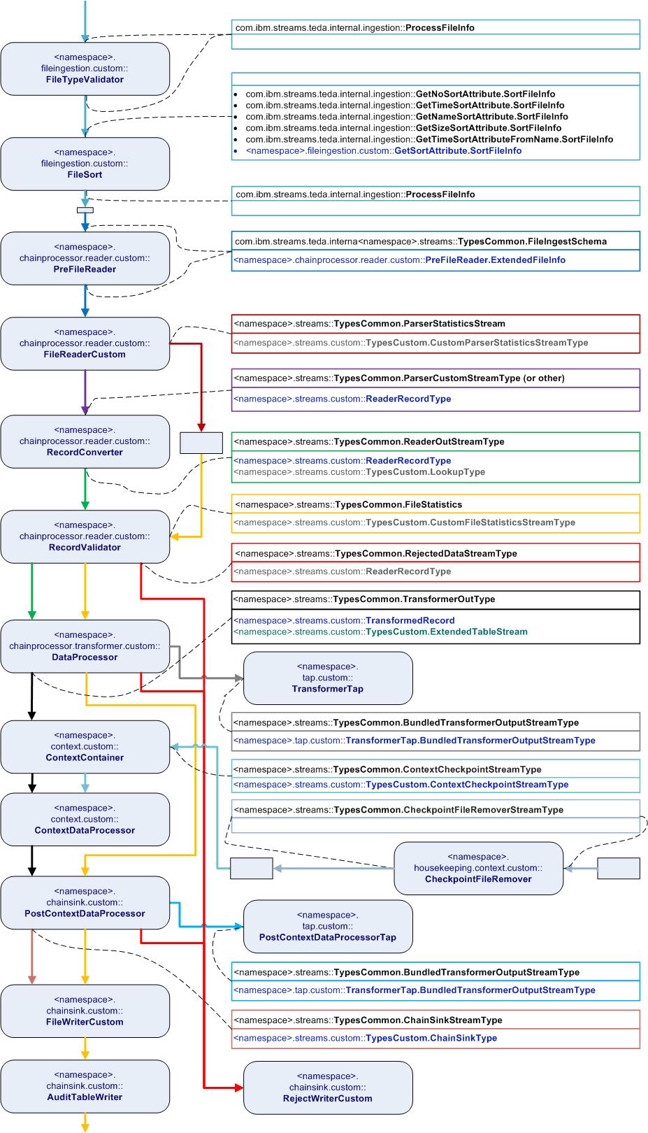
Customizable composite operators and their inputs and outputs
The following figure shows the customizable composite operators, their inputs and outputs and how these composite operators are connected to each other. Further operators that belong to the framework, are located in between the customizable composite operators.
Connections that have the same color, have the same SPL schema.
The descriptive blocks show the name of the top-level type in the upper rectangle and the names of the related customizable types in the lower rectangle.
